My Projects

To-Do List App

A simple task manager built using HTML, CSS, and JavaScript.

Tech Stack: HTML, CSS, JS

Features:

  • Add Task.
  • Count of Total Tasks.

Future Features:

  • Task editing/deleting
  • Dark/Light mode toggle
🔗View Project
preview1

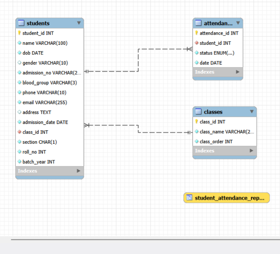
Student Database

A DBMS project to manage student records and attendance.

Tech Stack: SQL, DBMS

Features:

  • Student record management
  • Attendance tracking
  • Structured data storage

Future Features:

  • GUI interface integration
  • Report generation
preview2

Portfolio Website

This is a personal website showcasing my work and skills.

Tech Stack: HTML, CSS, JavaScript

Features:

  • Responsive design
  • Project showcase
  • Interactive navigation

Future Features:

  • Project filtering
  • Contact form backend
🔗 View Project
preview3

People Counter

This small project done under guidance of my teacher helped me build fundamental knowledge of DOM Manipulation.

Tech Stack: HTML, CSS, JavaScript

Features:

  • Increment counter
  • Save previous counts & sequence
  • DOM manipulation practice

Future Features:

  • Reset confirmation
  • Decrement Counter
preview4